(圖/路透)
烏克蘭、俄羅斯戰火持續升溫,透過網路展開的攻擊也有增無減。據路透社報導,烏克蘭副總理費多羅夫於昨(2/26)在推特Po文表示,正在集結一支IT軍隊,繼續對抗俄羅斯的網路攻擊,並在該則貼文附上加密通訊軟體Telegramom 群組的網址連結,號召全球駭客高手加入IT軍隊,以向俄羅斯發動各種網路攻擊任務。
同時並公布31家的俄羅斯主要大型企業和國家政府機構的網站清單,包括有:能源巨頭的俄羅斯天然氣工業(Gazprom)、俄羅斯第二大石油生產商Lukoil、三家銀行與少數的政府網站。
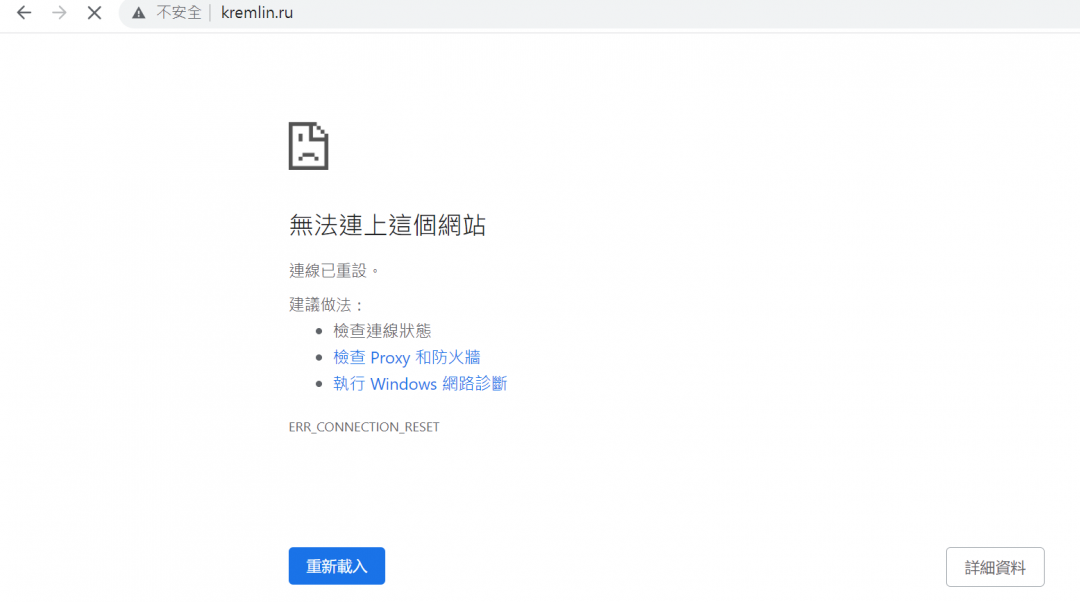
克里姆林宮官網顯示為無法連上的狀態。(圖翻攝kremlin.ru)
目前俄羅斯總統普廷的克里姆林宮官網(kremlin.ru),少數部份的國營企業與政府機構網站,疑似遭駭客入侵發動的DDoS攻擊導致網站癱瘓,網頁顯示「無法使用、無法連上這個網站」的訊息。
據網路資安公司ESET研究人員表示,上週三(2/23)偵測發現在烏克蘭已有數百台的電腦裝置,遭到一款新型的惡意軟體入侵被植入可抹除數據紀錄的應用程式。該消息發佈後,外界普遍懷疑該攻擊行動與俄羅斯政府有關,但俄羅斯對於這些指控則予以否認。
你可能也想看
免費訂閱《自由體育》電子報熱門賽事、球星動態不漏接

